外观
2.1.8自定义设备
本软件支持自定义设备导入使用。
自定义机器人
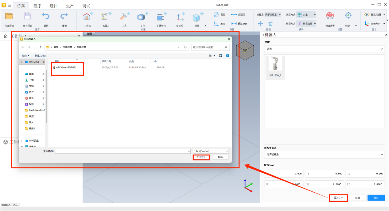
点击“+机器人”按钮,弹出右侧面板。
点击“导入文件”,选择机器人文件进行导入。
右侧面板会出现导入机器人的相关信息,点击“确认”完成添加。 
导入后的机器人如下图所示。 
自定义工具
点击“+工具”按钮,弹出右侧面板。
点击“导入文件”,选择工具文件进行导入。
右侧面板会出现导入工具的相关信息,点击“确认”完成添加。
导入后的工具如下图所示。 
自定义扩展单元
点击“+扩展单元”按钮,弹出右侧面板。
点击“导入文件”,选择文件进行导入。 
右侧面板会出现导入的自定义扩展单元的相关信息,点击“确认”完成添加。
导入后的扩展单元如下图所示。 
自定义附件
点击“+附件”按钮,选择“导入”弹出文件夹,选择工具文件进行导入。
(一般的附件有栅栏、线轨、触摸屏、清枪站等。)

右侧面板会出现导入附件的相关信息(bug待修复),点击“确认”完成添加。
导入后的附件如下图所示。 
